版本:1.5.0
最后更新:2025/10/30
以下端口用户需要在云平台安全组、网络中第三方防火墙放开。OS内部防火墙一般无需操作,安装或配置时将自动添加相应防火墙规则。
如果没有特别指出,端口协议都是TCP。
推送安装:
控制中心 ---> Windows主机: 5985、7822
控制中心 ---> Linux主机: 22 (可自定义)
拉取安装:
主机 ---> 控制中心:8443
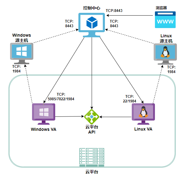
连接方向: 控制中心 ---> 源主机 控制中心 ---> 目标机 源主机 ---> 目标机

连接方向: 源主机 ---> 控制中心 目标机 ---> 控制中心 目标机 ---> 源主机

连接方向: 控制中心 ---> 云平台API 控制中心 ---> 源主机 控制中心 ---> 虚拟代理机 源主机 ---> 虚拟代理机 虚拟代理机 ---> 云平台API

连接方向: 控制中心 ---> 云平台API 源主机 ---> 控制中心 控制中心 ---> 虚拟代理机 虚拟代理机 ---> 源主机 虚拟代理机 ---> 云平台API

| Easync组件 | 端口 | 平台 | 用途 | 用户操作 |
|---|---|---|---|---|
| 控制中心 (Control Center) | TCP/8443 | Linux | 控制中心对外服务端口 | 在云平台安全组开放端口 |
| 代理 (Agent) | TCP/1984 | Linux, Windows | Agent工作端口 | 在云平台安全组开放端口 |
| TCP/22 | Linux | 控制中心远程连接和推送Agent使用 | 在云平台安全组开放端口 | |
| TCP/5985 | Windows | WinRM远程管理端口 | 在OS内运行"winrm quickconfig"允许远程管理,并在云平台安全组开放端口 | |
| TCP/7822 | Windows | 临时性端口。在远程推送Agent时打开,用于接收Agent安装包,安装完成后自动关闭 | 在云平台安全组开放端口 |